The Internet of Things Part 2 - Unique ID

The Internet of Things – Part Two – Unique Identification

I have six honest serving men

They taught me all I knew

Their names are What and Where and When;

and Why and How and Who.

- Rudyard Kipling (1865-1936)

With apologies to the celebrated English poet and author, the supply chain submits that a seventh honest man is missing; whose name is “Which”.

And, as in Macbeth, there are three “Whiches”:

  • “Which one”,
  • “Which group”,
  • “Which container”.

These seven “questions” underpin the very heart of the supply chain, traceability, tracking, and chain of custody.

Table 1 – Transactional identification

WHO

Individual

Identification of the individual

WHAT

Product code

Identification of the product (SKU)

WHICH

Item

Unique item

Globally unique item serial number

Group

Specific group

Identification of the lot or batch

Container

Package ID

Globally unique transport unit identifier

WHERE

Location (Storage/Postal/ Lat Long Alt)

Unambiguous identification of the location

WHEN

At what time

Unambiguous time stamp

HOW

Method

Unambiguous identification of the process

WHY

Authority

Purchase Order/ Work Order

On these pages in late October (28 October 2013) we discussed the Fundamentals of the Internet of Things (IoT). In this installment we will drill down further, to potentially the most significant element to IoT . . . unique identification.

The most recent publication of the European Research Cluster on the Internet of Things[1], the most recent Internet of Things – Architecture (IoT-A) deliverable[2], and the most recent CASAGRAS report[3], each identify “unique identification” to be one of the most, if not the most pressing issue requiring global harmonization.

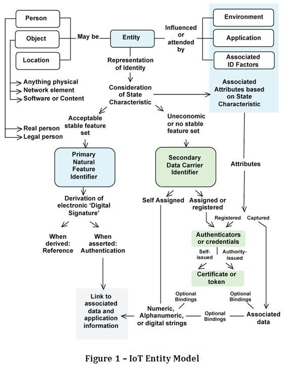
Figure 1 - IoT Entity Model
 
 iot entity model
 

In applications of the Internet of Things (IoT) one thing can communicate with another thing via the Internet. Here a thing is an “entity” as shown in Figure 1, above, where an object communicates to another object or a person, legal or real. For that “entity” to communicate it must possess an identifier of “which” it is.

Ultimately, the various forms of unique identification need to be combined in a single message in an unambiguous form. ISO/IEC 29161 provides unique headers or “tags” enabling this combination in an unambiguous form.

Defining an “entity”

General - defining the “Thing”

Figure 2 shows some of the possible iterations of the Internet of Things (IoT). From top to bottom we have an integrated circuit card being used as an electronic purse and being read by an IC card reader. The next “Thing” is “hardwired” through an RJ-45 connector. The following “Thing” has a wireless sensor attached or embedded, followed by a “Thing” that has a USB interface. Following that we have a wireless handheld two-dimensional symbol reader reading a 2D symbol appearing on a “Thing”. And finally we have a “Thing” equipped with a SIM card, possibly a mobile telephone. Of course there are other possibilities and these iterations of IoT might actually be combined, e.g., a mobile phone reading a 2D symbol, an RF tag, or a wireless IC device.
 iot-fig2

Which one of many “Things” are we addressing

The wireless sensor in Figure 2 shows several unique identities that may need to be defined. In (1) it may be the actual “item”, while (2) might be the identity of the sensor, (3) might be the communications between the sensor and Network Capable Application Processor (NCAP)/gateway (and it may identify the communications port of the NCAP/gateway), (4) might identify the actual NCAP/gateway, and (5) might be the identification of the resource being sought on the Internet of in the cloud.

A single transaction may require the capture of more than one “Thing”

A single transaction, in fact, may need to capture several identities as it progresses from origin to destination (and return). In the sensor example, above, there exists a need to capture, each time a transaction is recorded, the following:

*     Item identification

*     Sensor identification

*     Node identification

*     Gateway identification

*     Target resource identification

*     Location of data capture, if mobile

*     Time of data capture

*     Identification of the individual, if with human involvement

Entity as a person

From the perspective of an entity as a person, such a person might be a physical being or might be a legal person. The law distinguishes between a natural and legal person. A natural person is any human being, with legal capacity commencing from the time of birth. A legal (artificial) person is an association of people (e.g. a corporation) or special-purpose fund (e.g. a foundation) that is recognized by law as having legal personality.[4]

Entity as an object

From the perspective of an entity as an object, such an object might be a physical thing, a virtual thing, a network element, software, or software content. As a physical thing, such an entity might be thought of as a product code, a stock keeping unit (SKU), a package housing multiple items, a transport unit assembled to move items between various physical locations, a pallet or container as a unique item, a pallet or container as a unit of multiple packages, or an asset.

A network object is defined as segments of a network that can be reused throughout multiple responses. One can use the network objects to centralize data input so that one only needs to change the network object instead of each instance of the data. Network objects can be given recognizable names; for example, the IP address 192.168.5.34 becomes the Sales Web Server, and the IP range 192.168.5.35 - 192.168.5.45 becomes Atlanta Web Servers.

Entity as a location

From the perspective of an entity as a location, such a location may be defined within a Coordinate Reference System (CRS) used in global positioning systems (GPS), a relative location system used in conventional real time locating systems (RTLS) or a location could simply be assigned, coded, and included in a database for further reference. From this author’s perspective and data stricture to address Latitude / Longitude / Altitude is suggested, since such a designation of location can be ascertained without a database and with equipment that is widely available commercially (GPS).

A structure similar to 41.99895/-91.606062/237 can provide resolution to one meter in all directions.

ISO/IEC 29161 – Unique identification

ISO/IEC 29161 is being developed to serve exactly the needs identified above. There are those who wish to make this encoding based on RFID; others wish it to be based on sensors. While a common data structure, probably an IETF URN, will be required for the interface to the reader, the actual encoding in the device (sensor, RF tag, 2D symbol, mobile device) will need to accommodate the syntax appropriate for that device. Table 2, below, while not reflective of all values in the standard, shows how unique identification can be used across the widest ranges of technology.

iot-transact-model

Questions on ISO/IEC 21961 and other issues raised in this article may be directed to This email address is being protected from spambots. You need JavaScript enabled to view it..


[1] IoT: Converging Technologies for Smart Environments and Integrated Ecosystems - Cluster Book 2013 [2013-10-10]

[2] Deliverable D1.5 – Final architectural reference model for the IoT v3.0 [2013-07-15]

Written by

Read part 1 - The Internet of Things (IoT) - The Fundamentals